这家医院离职之后的病历阅览手续
- Home
- 朝医疗机关、医疗的人的方向
- 这家医院离职之后的病历阅览手续
在在过去在这家医院工作的医生在进行专业的资格的认定申请的目的希望治疗记录的阅览的时候,遵照下列次序,需要申请。
请被希望阅览的人确认以下的内容,请和这家医院联络。
概要
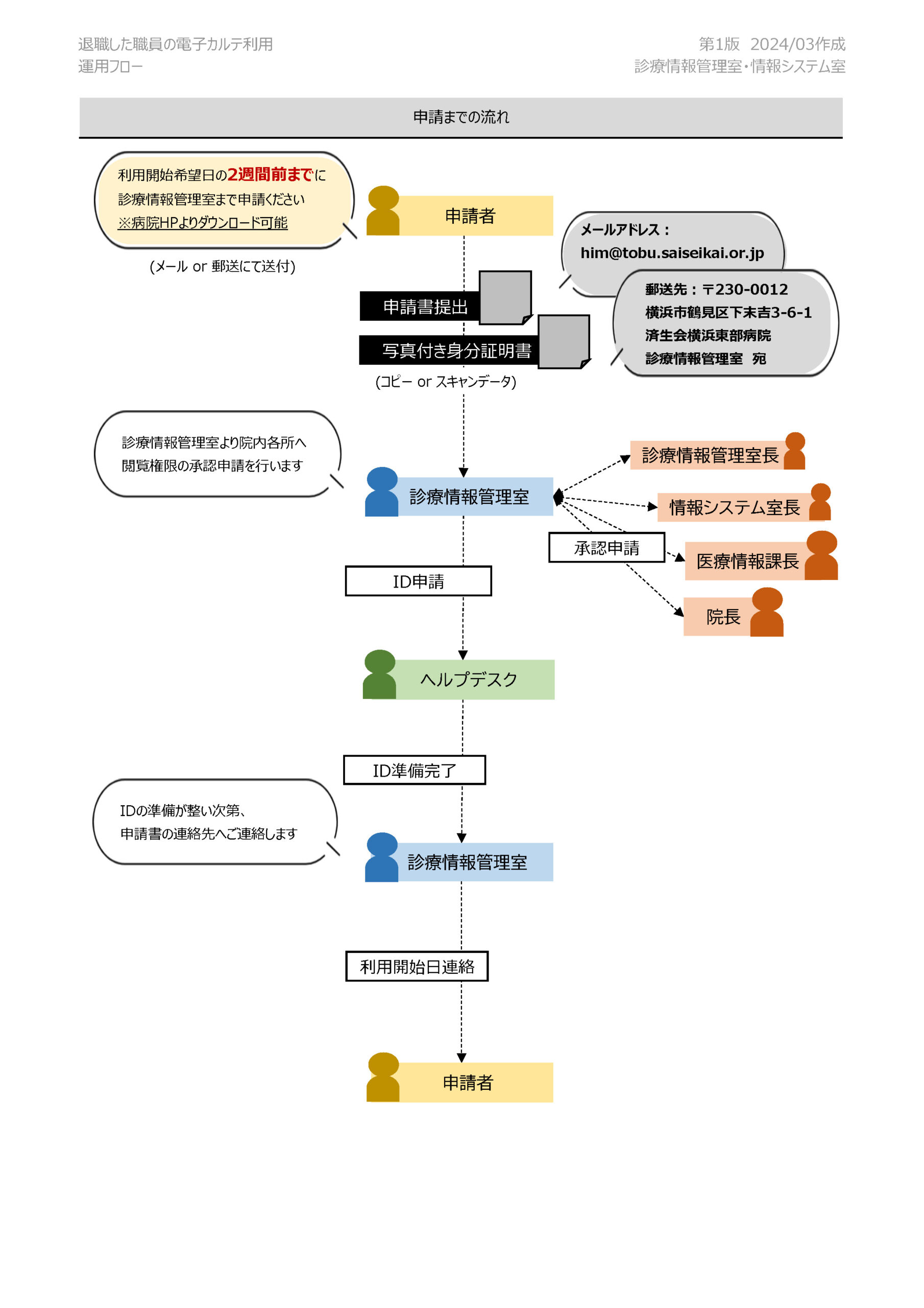
- 到申请~利用开始日 :最短的2个星期
- 次序 :申请 → 院里面的裁决 → 利用开始日决定 → 利用开始日联络 → 来院、利用开始
- 能阅读时间 :从星期一到星期五(节日之外的)从08:30到20:00
- 阅览许可期间 :6个月最大从利用开始日起
申请时候必要文件
- 有照片的身分证(驾驶证)的复印件
- "电子病历利用申请书兼的许可证"(Word)
※有文件的格式在印刷的情况下垮掉的情况。麻烦您在自己的终端一回保存之后请利用。
关于规定、运用
申请~利用开始、来院时的运用流通
发送地址、联系地址
邮寄处 :〒230-0012
横滨市鹤见区下末吉3-6-1
寄给济纯朴的会横滨市东部医院治疗信息管理室的
电话号码 :寄给045-576-3000(代表)治疗信息管理室的
传真号码 :寄给045-576-3525(代表)治疗信息管理室的
邮件地址 :寄给him@tobu.saiseikai.or.jp治疗信息管理室的
对应时间、负责部门
可对应的时间 :月~钱(节日除去)从08:30到17:00
负责部门 :治疗信息管理室

